Beispiele
Diese Seite enthält vollständige, einsatzbereite Beispiele, die häufige Arbeitsabläufe mit dem Runtime Local LLM Plugin demonstrieren. Jedes Beispiel umfasst sowohl Blueprint- als auch C++-Implementierungen.
Stellen Sie sicher, dass Sie zuerst Verwendung des Plugins lesen, um einen Überblick über die API zu erhalten.
Einfacher Chat
Erstellen Sie eine LLM-Instanz, laden Sie ein Modell anhand seines Namens, senden Sie eine Nachricht und zeigen Sie die Antwort Token für Token an.
- Blueprint
- C++
// Assuming "this" is an AActor with a UPROPERTY() URuntimeLocalLLM* LLM member
// Note: Callback functions (OnModelReady, OnToken, OnComplete, OnLLMError) must be marked as UFUNCTION() in your header file
void AMyActor::BeginPlay()
{
Super::BeginPlay();
LLM = URuntimeLocalLLM::CreateRuntimeLocalLLM();
LLM->OnModelLoadedNative.AddUObject(this, &AMyActor::OnModelReady);
LLM->OnTokenGeneratedNative.AddUObject(this, &AMyActor::OnToken);
LLM->OnGenerationCompleteNative.AddUObject(this, &AMyActor::OnComplete);
LLM->OnErrorNative.AddUObject(this, &AMyActor::OnLLMError);
FLLMInferenceParams Params;
Params.MaxTokens = 512;
Params.Temperature = 0.7f;
Params.SystemPrompt = TEXT("You are a helpful assistant.");
TArray<FLLMModelMetadata> DownloadedModels = URuntimeLLMLibrary::GetAllDownloadedModelMetadata();
// For demonstration purposes, we simply pick the first available model, swap this with your own selection logic as needed
if (DownloadedModels.Num() > 0)
{
const FLLMModelMetadata& Model = DownloadedModels[0]; // Select the first available model
FString ModelFileName = URuntimeLLMLibrary::GetModelFileName(Model);
LLM->LoadModelByName(FName(*ModelFileName), Params);
}
}
void AMyActor::OnModelReady(const FLLMModelMetadata& Metadata)
{
UE_LOG(LogTemp, Log, TEXT("Model ready: %s"), *Metadata.ModelDisplayName);
LLM->SendMessage(TEXT("Hello! Tell me a fun fact."));
}
void AMyActor::OnToken(const FString& Token)
{
// Handle each token as it's generated (e.g. append to a string, update UI, stream to audio, etc)
UE_LOG(LogTemp, Log, TEXT("%s"), *Token);
}
void AMyActor::OnComplete(const FString& FullResponse, float Duration, int32 Tokens, float TPS)
{
UE_LOG(LogTemp, Log, TEXT("Done: %d tokens in %.1fs (%.1f tok/s)"), Tokens, Duration, TPS);
}
void AMyActor::OnLLMError(ELLMErrorCode ErrorCode)
{
FText Desc = URuntimeLLMUtils::GetLLMErrorDescription(ErrorCode);
UE_LOG(LogTemp, Error, TEXT("LLM Error: %s"), *Desc.ToString());
}
Herunterladen, Laden und Chatten
Laden Sie ein Modell von einer URL zur Laufzeit herunter, laden Sie es und starten Sie eine Unterhaltung. Der Download wird übersprungen, wenn das Modell bereits auf der Festplatte vorhanden ist.
- Blueprint
- C++
// Assuming "this" is an AActor with a UPROPERTY() URuntimeLocalLLM* LLM member
// Note: Callback functions (OnProgress, OnModelReady, OnToken, OnComplete, OnLLMError) must be marked as UFUNCTION() in your header file
void AMyActor::BeginPlay()
{
Super::BeginPlay();
LLM = URuntimeLocalLLM::CreateRuntimeLocalLLM();
LLM->OnDownloadProgressNative.AddUObject(this, &AMyActor::OnProgress);
LLM->OnModelLoadedNative.AddUObject(this, &AMyActor::OnModelReady);
LLM->OnTokenGeneratedNative.AddUObject(this, &AMyActor::OnToken);
LLM->OnGenerationCompleteNative.AddUObject(this, &AMyActor::OnComplete);
LLM->OnErrorNative.AddUObject(this, &AMyActor::OnLLMError);
FLLMInferenceParams Params;
Params.MaxTokens = 256;
LLM->LoadModelFromURLSimple(
TEXT("https://huggingface.co/bartowski/Llama-3.2-1B-Instruct-GGUF/resolve/main/Llama-3.2-1B-Instruct-Q4_K_M.gguf"), Params);
}
void AMyActor::OnProgress(float Progress, int64 BytesReceived, int64 TotalBytes)
{
FString ProgressText = URuntimeLLMUtils::FormatDownloadProgress(BytesReceived, TotalBytes);
UE_LOG(LogTemp, Log, TEXT("Downloading: %s"), *ProgressText);
}
void AMyActor::OnModelReady(const FLLMModelMetadata& Metadata)
{
LLM->SendMessage(TEXT("What is the capital of France?"));
}
void AMyActor::OnToken(const FString& Token)
{
// Handle each token as it's generated (e.g. append to a string, update UI, stream to audio, etc)
UE_LOG(LogTemp, Log, TEXT("%s"), *Token);
}
void AMyActor::OnComplete(const FString& FullResponse, float Duration, int32 Tokens, float TPS)
{
UE_LOG(LogTemp, Log, TEXT("Done: %d tokens in %.1fs (%.1f tok/s)"), Tokens, Duration, TPS);
}
void AMyActor::OnLLMError(ELLMErrorCode ErrorCode)
{
FText Desc = URuntimeLLMUtils::GetLLMErrorDescription(ErrorCode);
UE_LOG(LogTemp, Error, TEXT("LLM Error: %s"), *Desc.ToString());
}
Modelle vorab herunterladen
Modelle ohne Laden auf die Festplatte herunterladen, nützlich für einen Einstellungsbildschirm oder ein Lademenü, in dem Benutzer Modelle auswählen, um sie vorab zwischenzuspeichern.
- Blueprint
- C++
// Assuming "this" is an AActor with a UPROPERTY() URuntimeLocalLLM* LLM member
// Note: Callback functions (OnProgress, OnDownloaded, OnLLMError) must be marked as UFUNCTION() in your header file
void AMyActor::StartPredownload()
{
LLM = URuntimeLocalLLM::CreateRuntimeLocalLLM();
LLM->OnDownloadProgressNative.AddUObject(this, &AMyActor::OnProgress);
LLM->OnModelDownloadedNative.AddUObject(this, &AMyActor::OnDownloaded);
LLM->OnErrorNative.AddUObject(this, &AMyActor::OnLLMError);
LLM->DownloadModelFromURL(
TEXT("https://huggingface.co/user/model/resolve/main/model-Q4_K_M.gguf"));
}
void AMyActor::OnProgress(float Progress, int64 BytesReceived, int64 TotalBytes)
{
FString ProgressText = URuntimeLLMUtils::FormatDownloadProgress(BytesReceived, TotalBytes);
UE_LOG(LogTemp, Log, TEXT("Downloading: %s"), *ProgressText);
}
void AMyActor::OnDownloaded(const FString& FilePath, const FLLMModelMetadata& Metadata)
{
UE_LOG(LogTemp, Log, TEXT("Model saved to: %s"), *FilePath);
// Model is now on disk - load it later with LoadModelByName or LoadModelFromFile
}
void AMyActor::OnLLMError(ELLMErrorCode ErrorCode)
{
FText Desc = URuntimeLLMUtils::GetLLMErrorDescription(ErrorCode);
UE_LOG(LogTemp, Error, TEXT("LLM Error: %s"), *Desc.ToString());
}
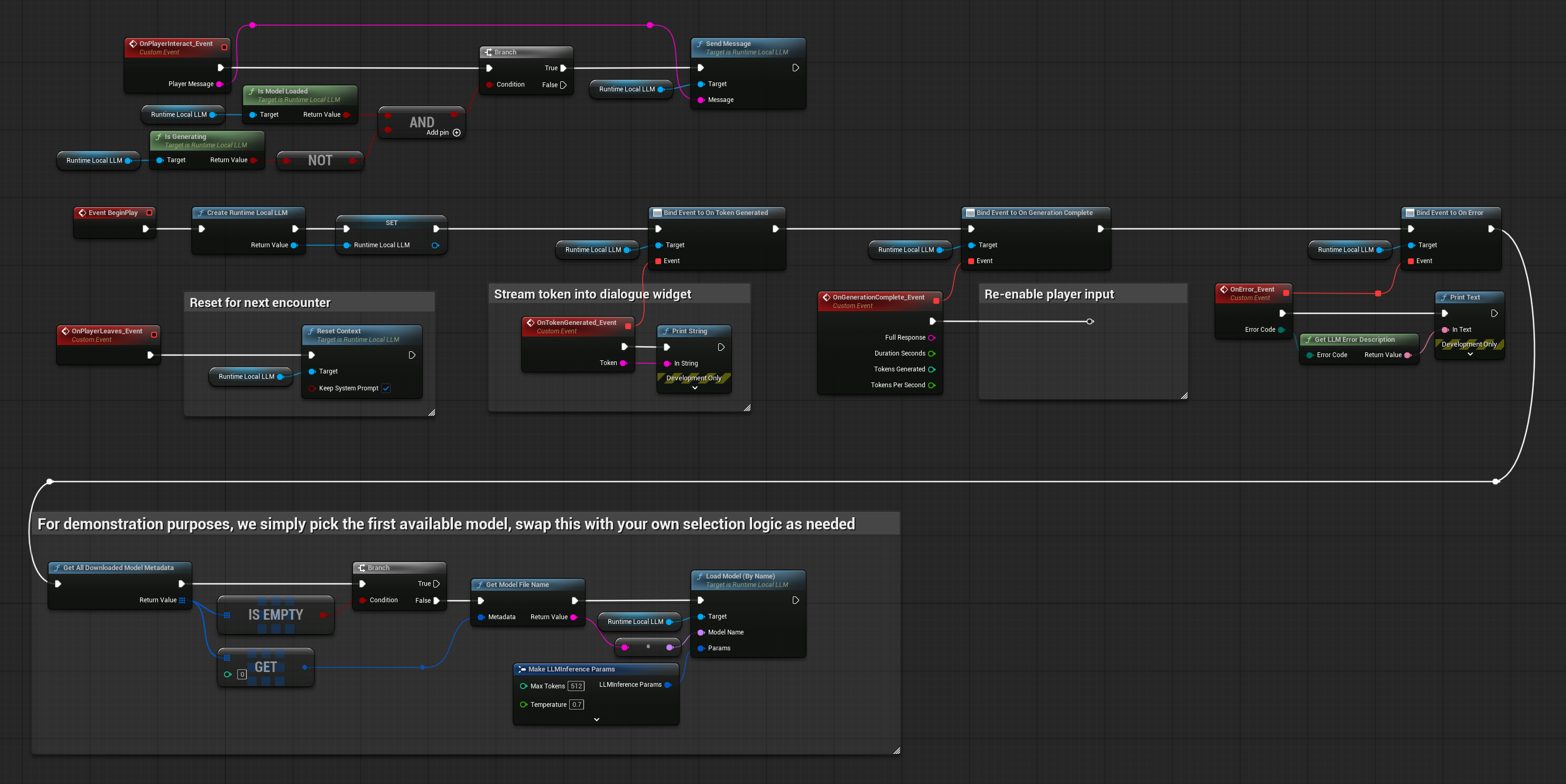
NPC-Dialog
Ein einfaches NPC-Dialogsystem, bei dem der Spieler eine Nachricht eingibt und der NPC antwortet. Der Gesprächskontext bleibt zwischen den Nachrichten erhalten, sodass der NPC sich an vorherige Austausche erinnert.
- Blueprint
- C++
// Assuming "this" is an AActor with a UPROPERTY() URuntimeLocalLLM* LLM member
// Note: Callback functions (OnToken, OnComplete, OnLLMError) must be marked as UFUNCTION() in your header file
void ANPCActor::BeginPlay()
{
Super::BeginPlay();
LLM = URuntimeLocalLLM::CreateRuntimeLocalLLM();
LLM->OnTokenGeneratedNative.AddUObject(this, &ANPCActor::OnToken);
LLM->OnGenerationCompleteNative.AddUObject(this, &ANPCActor::OnComplete);
LLM->OnErrorNative.AddUObject(this, &AMyActor::OnLLMError);
FLLMInferenceParams Params;
Params.MaxTokens = 150;
Params.Temperature = 0.9f;
Params.SystemPrompt = TEXT(
"You are a grumpy blacksmith in a medieval village. "
"Keep responses to 2-3 sentences. Stay in character.");
// For demonstration purposes, we simply pick the first available model, swap this with your own selection logic as needed
if (DownloadedModels.Num() > 0)
{
const FLLMModelMetadata& Model = DownloadedModels[0]; // Select the first available model
FString ModelFileName = URuntimeLLMLibrary::GetModelFileName(Model);
LLM->LoadModelByName(FName(*ModelFileName), Params);
}
}
void ANPCActor::OnPlayerInteract(const FString& PlayerMessage)
{
if (LLM->IsModelLoaded() && !LLM->IsGenerating())
{
LLM->SendMessage(PlayerMessage);
}
}
void ANPCActor::OnToken(const FString& Token)
{
// Stream token into dialogue widget
}
void ANPCActor::OnComplete(const FString& FullResponse, float Duration, int32 Tokens, float TPS)
{
// Re-enable player input
}
void ANPCActor::OnPlayerLeaves()
{
// Reset for next encounter
LLM->ResetContext(true); // Keep system prompt
}



