Exemples
Cette page fournit des exemples complets et prêts à l'emploi qui illustrent les flux de travail courants avec le plugin Runtime Local LLM. Chaque exemple inclut des implémentations en Blueprint et en C++.
Assurez-vous d'avoir lu Comment utiliser le plugin d'abord pour un aperçu de l'API.
Chat simple
Créez une instance LLM, chargez un modèle par nom, envoyez un message et affichez la réponse jeton par jeton.
- Blueprint
- C++
// Assuming "this" is an AActor with a UPROPERTY() URuntimeLocalLLM* LLM member
// Note: Callback functions (OnModelReady, OnToken, OnComplete, OnLLMError) must be marked as UFUNCTION() in your header file
void AMyActor::BeginPlay()
{
Super::BeginPlay();
LLM = URuntimeLocalLLM::CreateRuntimeLocalLLM();
LLM->OnModelLoadedNative.AddUObject(this, &AMyActor::OnModelReady);
LLM->OnTokenGeneratedNative.AddUObject(this, &AMyActor::OnToken);
LLM->OnGenerationCompleteNative.AddUObject(this, &AMyActor::OnComplete);
LLM->OnErrorNative.AddUObject(this, &AMyActor::OnLLMError);
FLLMInferenceParams Params;
Params.MaxTokens = 512;
Params.Temperature = 0.7f;
Params.SystemPrompt = TEXT("You are a helpful assistant.");
TArray<FLLMModelMetadata> DownloadedModels = URuntimeLLMLibrary::GetAllDownloadedModelMetadata();
// For demonstration purposes, we simply pick the first available model, swap this with your own selection logic as needed
if (DownloadedModels.Num() > 0)
{
const FLLMModelMetadata& Model = DownloadedModels[0]; // Select the first available model
FString ModelFileName = URuntimeLLMLibrary::GetModelFileName(Model);
LLM->LoadModelByName(FName(*ModelFileName), Params);
}
}
void AMyActor::OnModelReady(const FLLMModelMetadata& Metadata)
{
UE_LOG(LogTemp, Log, TEXT("Model ready: %s"), *Metadata.ModelDisplayName);
LLM->SendMessage(TEXT("Hello! Tell me a fun fact."));
}
void AMyActor::OnToken(const FString& Token)
{
// Handle each token as it's generated (e.g. append to a string, update UI, stream to audio, etc)
UE_LOG(LogTemp, Log, TEXT("%s"), *Token);
}
void AMyActor::OnComplete(const FString& FullResponse, float Duration, int32 Tokens, float TPS)
{
UE_LOG(LogTemp, Log, TEXT("Done: %d tokens in %.1fs (%.1f tok/s)"), Tokens, Duration, TPS);
}
void AMyActor::OnLLMError(ELLMErrorCode ErrorCode)
{
FText Desc = URuntimeLLMUtils::GetLLMErrorDescription(ErrorCode);
UE_LOG(LogTemp, Error, TEXT("LLM Error: %s"), *Desc.ToString());
}
Télécharger, charger et discuter
Télécharger un modèle à partir d'une URL à l'exécution, le charger et démarrer une conversation. Le téléchargement est ignoré si le modèle existe déjà sur le disque.
- Blueprint
- C++
// Assuming "this" is an AActor with a UPROPERTY() URuntimeLocalLLM* LLM member
// Note: Callback functions (OnProgress, OnModelReady, OnToken, OnComplete, OnLLMError) must be marked as UFUNCTION() in your header file
void AMyActor::BeginPlay()
{
Super::BeginPlay();
LLM = URuntimeLocalLLM::CreateRuntimeLocalLLM();
LLM->OnDownloadProgressNative.AddUObject(this, &AMyActor::OnProgress);
LLM->OnModelLoadedNative.AddUObject(this, &AMyActor::OnModelReady);
LLM->OnTokenGeneratedNative.AddUObject(this, &AMyActor::OnToken);
LLM->OnGenerationCompleteNative.AddUObject(this, &AMyActor::OnComplete);
LLM->OnErrorNative.AddUObject(this, &AMyActor::OnLLMError);
FLLMInferenceParams Params;
Params.MaxTokens = 256;
LLM->LoadModelFromURLSimple(
TEXT("https://huggingface.co/bartowski/Llama-3.2-1B-Instruct-GGUF/resolve/main/Llama-3.2-1B-Instruct-Q4_K_M.gguf"), Params);
}
void AMyActor::OnProgress(float Progress, int64 BytesReceived, int64 TotalBytes)
{
FString ProgressText = URuntimeLLMUtils::FormatDownloadProgress(BytesReceived, TotalBytes);
UE_LOG(LogTemp, Log, TEXT("Downloading: %s"), *ProgressText);
}
void AMyActor::OnModelReady(const FLLMModelMetadata& Metadata)
{
LLM->SendMessage(TEXT("What is the capital of France?"));
}
void AMyActor::OnToken(const FString& Token)
{
// Handle each token as it's generated (e.g. append to a string, update UI, stream to audio, etc)
UE_LOG(LogTemp, Log, TEXT("%s"), *Token);
}
void AMyActor::OnComplete(const FString& FullResponse, float Duration, int32 Tokens, float TPS)
{
UE_LOG(LogTemp, Log, TEXT("Done: %d tokens in %.1fs (%.1f tok/s)"), Tokens, Duration, TPS);
}
void AMyActor::OnLLMError(ELLMErrorCode ErrorCode)
{
FText Desc = URuntimeLLMUtils::GetLLMErrorDescription(ErrorCode);
UE_LOG(LogTemp, Error, TEXT("LLM Error: %s"), *Desc.ToString());
}
Pré-téléchargement des modèles
Télécharger des modèles sur le disque sans les charger, utile pour un écran de paramètres ou un menu de chargement où les utilisateurs choisissent les modèles à mettre en cache à l'avance.
- Blueprint
- C++
// Assuming "this" is an AActor with a UPROPERTY() URuntimeLocalLLM* LLM member
// Note: Callback functions (OnProgress, OnDownloaded, OnLLMError) must be marked as UFUNCTION() in your header file
void AMyActor::StartPredownload()
{
LLM = URuntimeLocalLLM::CreateRuntimeLocalLLM();
LLM->OnDownloadProgressNative.AddUObject(this, &AMyActor::OnProgress);
LLM->OnModelDownloadedNative.AddUObject(this, &AMyActor::OnDownloaded);
LLM->OnErrorNative.AddUObject(this, &AMyActor::OnLLMError);
LLM->DownloadModelFromURL(
TEXT("https://huggingface.co/user/model/resolve/main/model-Q4_K_M.gguf"));
}
void AMyActor::OnProgress(float Progress, int64 BytesReceived, int64 TotalBytes)
{
FString ProgressText = URuntimeLLMUtils::FormatDownloadProgress(BytesReceived, TotalBytes);
UE_LOG(LogTemp, Log, TEXT("Downloading: %s"), *ProgressText);
}
void AMyActor::OnDownloaded(const FString& FilePath, const FLLMModelMetadata& Metadata)
{
UE_LOG(LogTemp, Log, TEXT("Model saved to: %s"), *FilePath);
// Model is now on disk - load it later with LoadModelByName or LoadModelFromFile
}
void AMyActor::OnLLMError(ELLMErrorCode ErrorCode)
{
FText Desc = URuntimeLLMUtils::GetLLMErrorDescription(ErrorCode);
UE_LOG(LogTemp, Error, TEXT("LLM Error: %s"), *Desc.ToString());
}
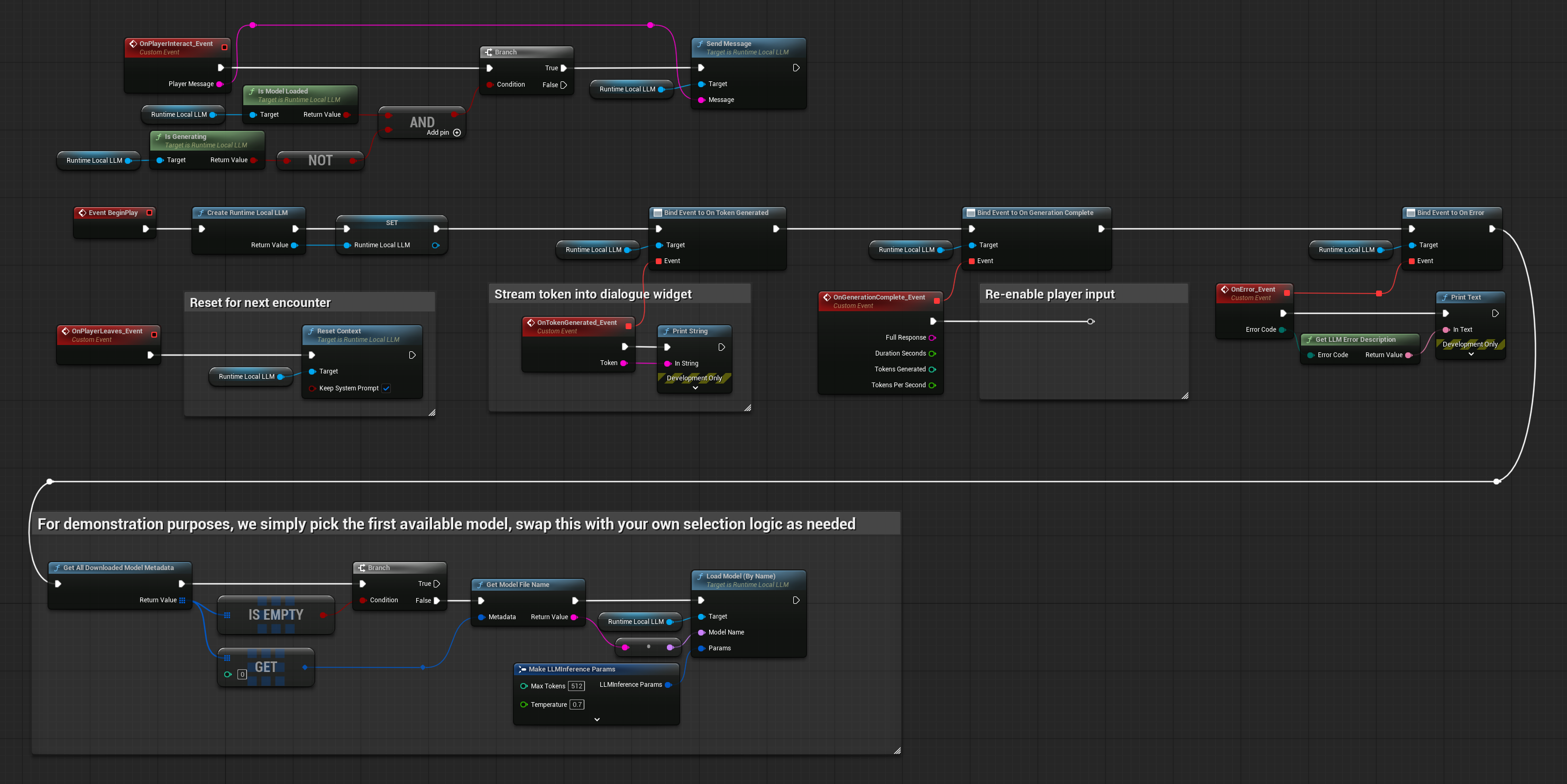
Dialogue PNJ
Un système de dialogue PNJ de base où le joueur tape un message et le PNJ répond. Le contexte de la conversation persiste entre les messages, de sorte que le PNJ se souvient des échanges précédents.
- Blueprint
- C++
// Assuming "this" is an AActor with a UPROPERTY() URuntimeLocalLLM* LLM member
// Note: Callback functions (OnToken, OnComplete, OnLLMError) must be marked as UFUNCTION() in your header file
void ANPCActor::BeginPlay()
{
Super::BeginPlay();
LLM = URuntimeLocalLLM::CreateRuntimeLocalLLM();
LLM->OnTokenGeneratedNative.AddUObject(this, &ANPCActor::OnToken);
LLM->OnGenerationCompleteNative.AddUObject(this, &ANPCActor::OnComplete);
LLM->OnErrorNative.AddUObject(this, &AMyActor::OnLLMError);
FLLMInferenceParams Params;
Params.MaxTokens = 150;
Params.Temperature = 0.9f;
Params.SystemPrompt = TEXT(
"You are a grumpy blacksmith in a medieval village. "
"Keep responses to 2-3 sentences. Stay in character.");
// For demonstration purposes, we simply pick the first available model, swap this with your own selection logic as needed
if (DownloadedModels.Num() > 0)
{
const FLLMModelMetadata& Model = DownloadedModels[0]; // Select the first available model
FString ModelFileName = URuntimeLLMLibrary::GetModelFileName(Model);
LLM->LoadModelByName(FName(*ModelFileName), Params);
}
}
void ANPCActor::OnPlayerInteract(const FString& PlayerMessage)
{
if (LLM->IsModelLoaded() && !LLM->IsGenerating())
{
LLM->SendMessage(PlayerMessage);
}
}
void ANPCActor::OnToken(const FString& Token)
{
// Stream token into dialogue widget
}
void ANPCActor::OnComplete(const FString& FullResponse, float Duration, int32 Tokens, float TPS)
{
// Re-enable player input
}
void ANPCActor::OnPlayerLeaves()
{
// Reset for next encounter
LLM->ResetContext(true); // Keep system prompt
}



