Guide de Traitement Audio
Ce guide explique comment configurer différentes méthodes d'entrée audio pour alimenter vos générateurs de synchronisation labiale. Assurez-vous d'avoir terminé le Guide de Configuration avant de continuer.
Traitement de l'Entrée Audio
Vous devez configurer une méthode pour traiter l'entrée audio. Il existe plusieurs façons de le faire selon votre source audio.
- Microphone (Temps réel)
- Microphone (Lecture)
- Synthèse Vocale (Locale)
- Synthèse Vocale (APIs Externes)
- Depuis un Fichier/Tampon Audio
- Tampon Audio en Streaming
Cette approche effectue la synchronisation labiale en temps réel pendant que vous parlez dans le microphone :
- Standard Model
- Realistic Model
- Mood-Enabled Realistic Model
- Créez une Capturable Sound Wave en utilisant Runtime Audio Importer
- Pour Linux avec Pixel Streaming, utilisez plutôt Pixel Streaming Capturable Sound Wave
- Avant de commencer à capturer l'audio, liez-vous au délégué
OnPopulateAudioData - Dans la fonction liée, appelez
ProcessAudioDatadepuis votre Runtime Viseme Generator - Commencez à capturer l'audio depuis le microphone

Le Realistic Model utilise le même flux de travail de traitement audio que le Standard Model, mais avec la variable RealisticLipSyncGenerator au lieu de VisemeGenerator.

Le Mood-Enabled Model utilise le même flux de travail de traitement audio, mais avec la variable MoodMetaHumanLipSyncGenerator et des capacités de configuration d'humeur supplémentaires.

Cette approche capture l'audio depuis un microphone, puis le lit avec synchronisation labiale :
- Standard Model
- Realistic Model
- Mood-Enabled Realistic Model
- Créez une Capturable Sound Wave en utilisant Runtime Audio Importer
- Pour Linux avec Pixel Streaming, utilisez plutôt Pixel Streaming Capturable Sound Wave
- Commencez la capture audio depuis le microphone
- Avant de lire la capturable sound wave, liez-vous à son délégué
OnGeneratePCMData - Dans la fonction liée, appelez
ProcessAudioDatadepuis votre Runtime Viseme Generator

Le Realistic Model utilise le même flux de travail de traitement audio que le Standard Model, mais avec la variable RealisticLipSyncGenerator au lieu de VisemeGenerator.

Le Mood-Enabled Model utilise le même flux de travail de traitement audio, mais avec la variable MoodMetaHumanLipSyncGenerator et des capacités de configuration d'humeur supplémentaires.

- Régulier
- Streaming
Cette approche synthétise la parole à partir de texte en utilisant une TTS locale et effectue la synchronisation labiale :
- Standard Model
- Realistic Model
- Mood-Enabled Realistic Model
- Utilisez Runtime Text To Speech pour générer la parole à partir de texte
- Utilisez Runtime Audio Importer pour importer l'audio synthétisé
- Avant de lire la sound wave importée, liez-vous à son délégué
OnGeneratePCMData - Dans la fonction liée, appelez
ProcessAudioDatadepuis votre Runtime Viseme Generator

Le Realistic Model utilise le même flux de travail de traitement audio que le Standard Model, mais avec la variable RealisticLipSyncGenerator au lieu de VisemeGenerator.

Le Mood-Enabled Model utilise le même flux de travail de traitement audio, mais avec la variable MoodMetaHumanLipSyncGenerator et des capacités de configuration d'humeur supplémentaires.

Cette approche utilise la synthèse vocale text-to-speech en streaming avec synchronisation labiale en temps réel :
- Standard Model
- Realistic Model
- Mood-Enabled Realistic Model
- Utilisez Runtime Text To Speech pour générer de la parole en streaming à partir de texte
- Utilisez Runtime Audio Importer pour importer l'audio synthétisé
- Avant de lire la streaming sound wave, liez-vous à son délégué
OnGeneratePCMData - Dans la fonction liée, appelez
ProcessAudioDatadepuis votre Runtime Viseme Generator

Le Realistic Model utilise le même flux de travail de traitement audio que le Standard Model, mais avec la variable RealisticLipSyncGenerator au lieu de VisemeGenerator.

Le Mood-Enabled Model utilise le même flux de travail de traitement audio, mais avec la variable MoodMetaHumanLipSyncGenerator et des capacités de configuration d'humeur supplémentaires.

- Régulier
- Streaming
Cette approche utilise le plugin Runtime AI Chatbot Integrator pour générer de la parole synthétisée à partir de services d'IA (OpenAI ou ElevenLabs) et effectuer la synchronisation labiale :
- Standard Model
- Realistic Model
- Mood-Enabled Realistic Model
- Utilisez Runtime AI Chatbot Integrator pour générer de la parole à partir de texte en utilisant des APIs externes (OpenAI, ElevenLabs, etc.)
- Utilisez Runtime Audio Importer pour importer les données audio synthétisées
- Avant de lire la sound wave importée, liez-vous à son délégué
OnGeneratePCMData - Dans la fonction liée, appelez
ProcessAudioDatadepuis votre Runtime Viseme Generator

Le Realistic Model utilise le même flux de travail de traitement audio que le Standard Model, mais avec la variable RealisticLipSyncGenerator au lieu de VisemeGenerator.

Le Mood-Enabled Model utilise le même flux de travail de traitement audio, mais avec la variable MoodMetaHumanLipSyncGenerator et des capacités de configuration d'humeur supplémentaires.

Cette approche utilise le plugin Runtime AI Chatbot Integrator pour générer de la parole en streaming synthétisée à partir de services d'IA (OpenAI ou ElevenLabs) et effectuer la synchronisation labiale :
- Standard Model
- Realistic Model
- Mood-Enabled Realistic Model
- Utilisez Runtime AI Chatbot Integrator pour se connecter aux APIs TTS en streaming (comme l'API Streaming d'ElevenLabs)
- Utilisez Runtime Audio Importer pour importer les données audio synthétisées
- Avant de lire la streaming sound wave, liez-vous à son délégué
OnGeneratePCMData - Dans la fonction liée, appelez
ProcessAudioDatadepuis votre Runtime Viseme Generator

Le Realistic Model utilise le même flux de travail de traitement audio que le Standard Model, mais avec la variable RealisticLipSyncGenerator au lieu de VisemeGenerator.

Le Mood-Enabled Model utilise le même flux de travail de traitement audio, mais avec la variable MoodMetaHumanLipSyncGenerator et des capacités de configuration d'humeur supplémentaires.

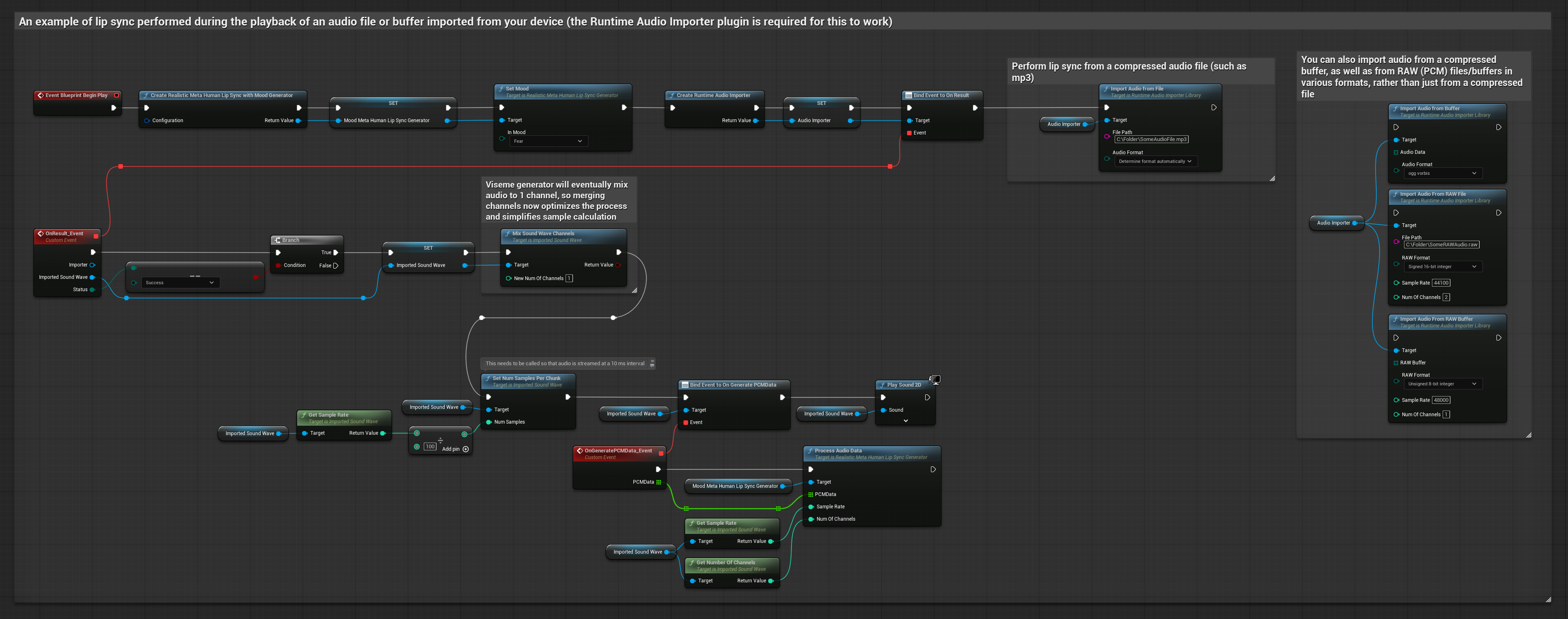
Cette approche utilise des fichiers audio pré-enregistrés ou des tampons audio pour la synchronisation labiale :
- Standard Model
- Realistic Model
- Mood-Enabled Realistic Model
- Utilisez Runtime Audio Importer pour importer un fichier audio depuis le disque ou la mémoire
- Avant de lire la sound wave importée, liez-vous à son délégué
OnGeneratePCMData - Dans la fonction liée, appelez
ProcessAudioDatadepuis votre Runtime Viseme Generator - Jouez la sound wave importée et observez l'animation de synchronisation labiale

Le Realistic Model utilise le même flux de travail de traitement audio que le Standard Model, mais avec la variable RealisticLipSyncGenerator au lieu de VisemeGenerator.

Le Mood-Enabled Model utilise le même flux de travail de traitement audio, mais avec la variable MoodMetaHumanLipSyncGenerator et des capacités de configuration d'humeur supplémentaires.

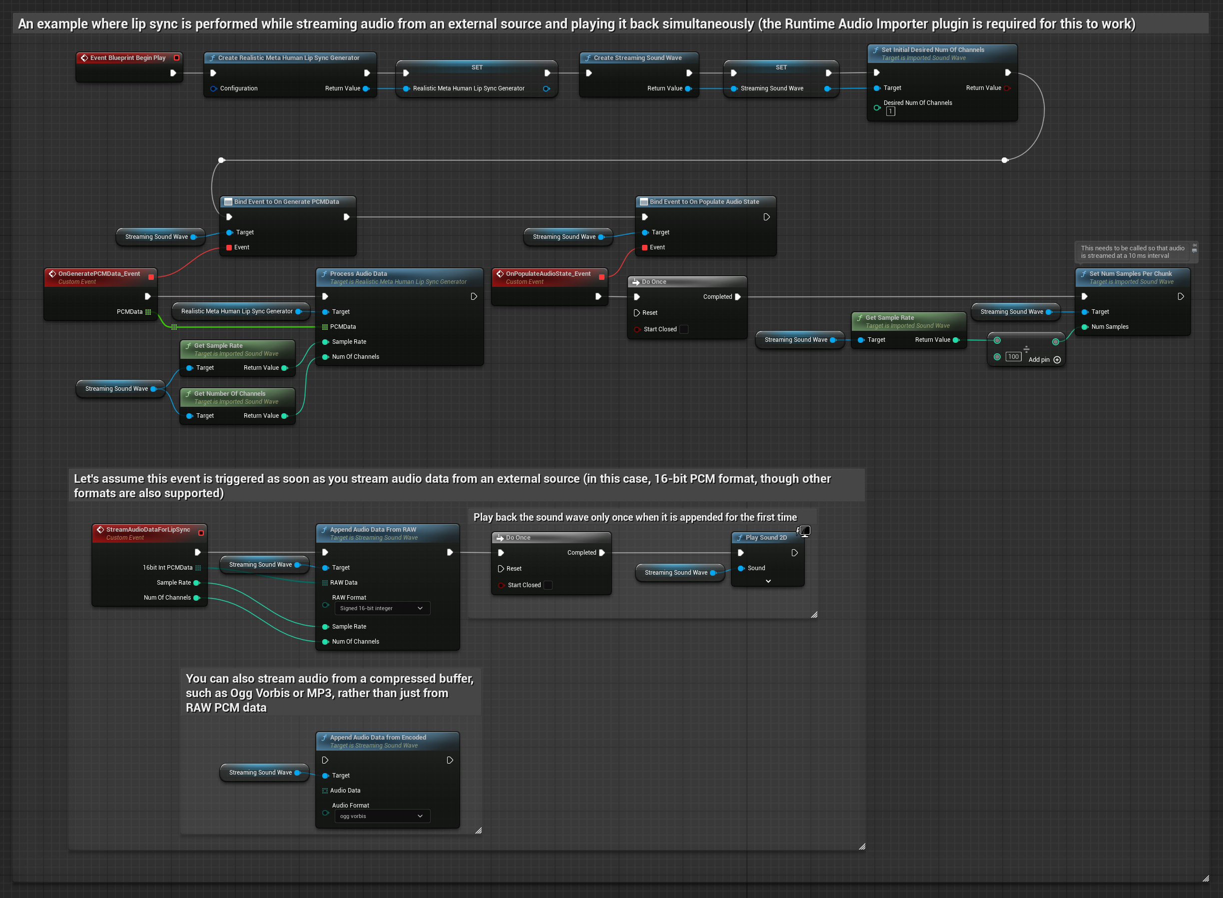
Pour les données audio en streaming depuis un tampon, vous avez besoin de :
- Standard Model
- Realistic Model
- Mood-Enabled Realistic Model
- Des données audio au format PCM float (un tableau d'échantillons en virgule flottante) disponibles depuis votre source de streaming (ou utilisez Runtime Audio Importer pour prendre en charge plus de formats)
- La fréquence d'échantillonnage et le nombre de canaux
- Appelez
ProcessAudioDatadepuis votre Runtime Viseme Generator avec ces paramètres au fur et à mesure que les morceaux audio deviennent disponibles

Le Realistic Model utilise le même flux de travail de traitement audio que le Standard Model, mais avec la variable RealisticLipSyncGenerator au lieu de VisemeGenerator.

Le Mood-Enabled Model utilise le même flux de travail de traitement audio, mais avec la variable MoodMetaHumanLipSyncGenerator et des capacités de configuration d'humeur supplémentaires.

Remarque : Lorsque vous utilisez des sources audio en streaming, assurez-vous de gérer le timing de la lecture audio de manière appropriée pour éviter une lecture déformée. Voir la documentation Streaming Sound Wave pour plus d'informations.
Conseils de Performance de Traitement
-
Taille des Morceaux : Augmenter l'option de configuration
ProcessingChunkSize(par exemple à 320, 480 ou 640 échantillons) peut améliorer sensiblement la latence avec un impact minimal sur la qualité ou la réactivité. -
Type de Modèle : Lorsque vous utilisez des modèles Realistic, passer au type de modèle Highly Optimized (sélectionné par défaut) peut améliorer les performances. Notez que le modèle original peut produire une qualité légèrement meilleure, en particulier avec de l'audio bruyant.
-
Gestion du Tampon : Le modèle avec humeur traite l'audio par trames de 320 échantillons (20ms à 16kHz). Assurez-vous que le timing de votre entrée audio s'aligne sur cela pour des performances optimales.
-
Recréation du Générateur : Pour un fonctionnement fiable avec les modèles Realistic, recréez le générateur chaque fois que vous souhaitez alimenter de nouvelles données audio après une période d'inactivité.
Prochaines Étapes
Une fois que vous avez configuré le traitement audio, vous pouvez :
- En apprendre davantage sur les options de Configuration pour affiner le comportement de votre synchronisation labiale
- Ajouter une animation de rire pour une expressivité améliorée
- Combiner la synchronisation labiale avec des animations faciales existantes en utilisant les techniques de superposition décrites dans le guide de Configuration