Guida all'Elaborazione Audio
Questa guida spiega come impostare diversi metodi di input audio per fornire dati audio ai tuoi generatori di lip sync. Assicurati di aver completato la Guida all'Installazione prima di procedere.
Elaborazione dell'Input Audio
Devi impostare un metodo per elaborare l'input audio. Ci sono diversi modi per farlo a seconda della tua sorgente audio.
- Microfono (Tempo reale)
- Microphone (Playback)
- Text-to-Speech (Local)
- Sintesi Vocale (API Esterne)
- Da File Audio/Buffer
- Buffer Audio in Streaming
Questo approccio esegue il lip sync in tempo reale mentre si parla nel microfono:
- Modello Standard
- Modello Realistico
- Modello Realistico con Umore
- Crea una Capturable Sound Wave usando Runtime Audio Importer
- Prima di iniziare a catturare l'audio, collegati al delegato
OnPopulateAudioData - Nella funzione collegata, chiama
ProcessAudioDatadal tuo Runtime Viseme Generator - Inizia a catturare l'audio dal microfono

Il Modello Realistico utilizza lo stesso flusso di lavoro di elaborazione audio del Modello Standard, ma con la variabile RealisticLipSyncGenerator invece di VisemeGenerator.

Il Modello con Umore utilizza lo stesso flusso di lavoro di elaborazione audio, ma con la variabile MoodMetaHumanLipSyncGenerator e capacità aggiuntive di configurazione dell'umore.

Questo approccio cattura l'audio da un microfono, quindi lo riproduce con la sincronizzazione labiale:
- Standard Model
- Realistic Model
- Mood-Enabled Realistic Model
- Crea una Capturable Sound Wave usando Runtime Audio Importer
- Avvia la cattura audio dal microfono
- Prima di riprodurre la capturable sound wave, collegati al suo delegato
OnGeneratePCMData - Nella funzione collegata, chiama
ProcessAudioDatadal tuo Runtime Viseme Generator

Il Realistic Model utilizza lo stesso flusso di lavoro di elaborazione audio dello Standard Model, ma con la variabile RealisticLipSyncGenerator invece di VisemeGenerator.

Il Mood-Enabled Model utilizza lo stesso flusso di lavoro di elaborazione audio, ma con la variabile MoodMetaHumanLipSyncGenerator e capacità aggiuntive di configurazione dell'umore.

- Regular
- Streaming
Questo approccio sintetizza il parlato dal testo utilizzando TTS locale ed esegue la sincronizzazione labiale:
- Standard Model
- Realistic Model
- Mood-Enabled Realistic Model
- Usa Runtime Text To Speech per generare il parlato dal testo
- Usa Runtime Audio Importer per importare l'audio sintetizzato
- Prima di riprodurre l'onda sonora importata, collegati al suo delegato
OnGeneratePCMData - Nella funzione collegata, chiama
ProcessAudioDatadal tuo Runtime Viseme Generator

Il TTS locale fornito dal plugin Runtime Text To Speech non è attualmente supportato con il modello Realistic regolare a causa di conflitti del runtime ONNX. Per il text-to-speech con il modello Realistic regolare, considera:
- Usare servizi TTS esterni (ElevenLabs, OpenAI, ecc.)
- Usare soluzioni TTS locali esterne (TTS basato su Python, API TTS di sistema, o altre soluzioni locali non ONNX)
- Usare invece il Standard Model o il Mood-Enabled Realistic Model, che supportano il plugin Runtime Text To Speech
- Usa Runtime Text To Speech per generare il parlato dal testo
- Usa Runtime Audio Importer per importare l'audio sintetizzato
- Prima di riprodurre l'onda sonora importata, collegati al suo delegato
OnGeneratePCMData - Nella funzione collegata, chiama
ProcessAudioDatadal tuo Mood-Enabled Lip Sync Generator - Configura le impostazioni dell'umore in base al contenuto del testo o all'espressione emotiva desiderata

TTS con Integrazione dell'Umore:
- Imposta umori appropriati prima o durante la generazione TTS
- Regola l'intensità dell'umore per corrispondere al tono emotivo del testo
- Usa umori diversi per diverse sezioni di contenuti testuali più lunghi
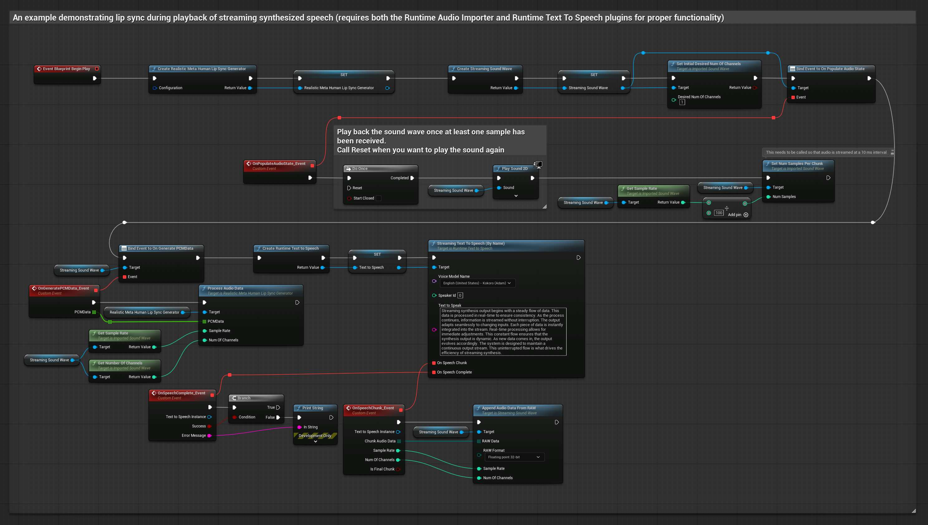
Questo approccio utilizza la sintesi vocale da testo in streaming con sincronizzazione labiale in tempo reale:
- Standard Model
- Realistic Model
- Mood-Enabled Realistic Model
- Usa Runtime Text To Speech per generare parlato in streaming dal testo
- Usa Runtime Audio Importer per importare l'audio sintetizzato
- Prima di riprodurre l'onda sonora in streaming, collegati al suo delegato
OnGeneratePCMData - Nella funzione collegata, chiama
ProcessAudioDatadal tuo Runtime Viseme Generator

Il TTS locale fornito dal plugin Runtime Text To Speech non è attualmente supportato con il modello Realistic regolare a causa di conflitti con il runtime ONNX. Per la sintesi vocale da testo con il modello Realistic regolare, considera:
- Utilizzare servizi TTS esterni (ElevenLabs, OpenAI, ecc.)
- Utilizzare soluzioni TTS locali esterne (TTS basato su Python, API TTS di sistema, o altre soluzioni locali non ONNX)
- Utilizzare invece il Modello Standard o il Modello Realistic Abilitato all'Umore, che supportano il plugin Runtime Text To Speech
- Usa Runtime Text To Speech per generare parlato in streaming dal testo
- Usa Runtime Audio Importer per importare l'audio sintetizzato
- Prima di riprodurre l'onda sonora in streaming, collegati al suo delegato
OnGeneratePCMData - Nella funzione collegata, chiama
ProcessAudioDatadal tuo Mood-Enabled Lip Sync Generator - Regola le impostazioni dell'umore dinamicamente durante lo streaming se necessario

- Regolare
- Streaming
Questo approccio utilizza il plugin Runtime AI Chatbot Integrator per generare sintesi vocale da servizi AI (OpenAI o ElevenLabs) ed eseguire la sincronizzazione labiale:
- Modello Standard
- Modello Realistico
- Modello Realistico con Umore
- Usa Runtime AI Chatbot Integrator per generare sintesi vocale da testo usando API esterne (OpenAI, ElevenLabs, ecc.)
- Usa Runtime Audio Importer per importare i dati audio sintetizzati
- Prima di riprodurre l'onda sonora importata, collegati al suo delegato
OnGeneratePCMData - Nella funzione collegata, chiama
ProcessAudioDatadal tuo Runtime Viseme Generator

Il Modello Realistico utilizza lo stesso flusso di lavoro di elaborazione audio del Modello Standard, ma con la variabile RealisticLipSyncGenerator invece di VisemeGenerator.

Il Modello con Umore utilizza lo stesso flusso di lavoro di elaborazione audio, ma con la variabile MoodMetaHumanLipSyncGenerator e capacità aggiuntive di configurazione dell'umore.

Questo approccio utilizza il plugin Runtime AI Chatbot Integrator per generare sintesi vocale in streaming da servizi di intelligenza artificiale (OpenAI o ElevenLabs) ed eseguire la sincronizzazione labiale:
- Standard Model
- Realistic Model
- Mood-Enabled Realistic Model
- Usa Runtime AI Chatbot Integrator per connetterti alle API TTS in streaming (come l'API di streaming ElevenLabs)
- Usa Runtime Audio Importer per importare i dati audio sintetizzati
- Prima di riprodurre l'onda sonora in streaming, collegati al suo delegato
OnGeneratePCMData - Nella funzione collegata, chiama
ProcessAudioDatadal tuo Runtime Viseme Generator

Il Realistic Model utilizza lo stesso flusso di lavoro di elaborazione audio del Modello Standard, ma con la variabile RealisticLipSyncGenerator invece di VisemeGenerator.

Il Modello Abilitato all'Umore utilizza lo stesso flusso di lavoro di elaborazione audio, ma con la variabile MoodMetaHumanLipSyncGenerator e capacità aggiuntive di configurazione dell'umore.

Questo approccio utilizza file audio preregistrati o buffer audio per la sincronizzazione labiale:
- Modello Standard
- Modello Realistico
- Modello Realistico con Umore
- Usa Runtime Audio Importer per importare un file audio dal disco o dalla memoria
- Prima di riprodurre l'onda sonora importata, collegati al suo delegato
OnGeneratePCMData - Nella funzione collegata, chiama
ProcessAudioDatadal tuo Runtime Viseme Generator - Riproduci l'onda sonora importata e osserva l'animazione di sincronizzazione labiale

Il Modello Realistico utilizza lo stesso flusso di lavoro di elaborazione audio del Modello Standard, ma con la variabile RealisticLipSyncGenerator invece di VisemeGenerator.

Il Modello con Umore utilizza lo stesso flusso di lavoro di elaborazione audio, ma con la variabile MoodMetaHumanLipSyncGenerator e capacità aggiuntive di configurazione dell'umore.

Per i dati audio in streaming da un buffer, hai bisogno di:
- Modello Standard
- Modello Realistico
- Modello Realistico con Umore
- Dati audio in formato PCM float (un array di campioni in virgola mobile) disponibili dalla tua sorgente di streaming (o usa Runtime Audio Importer per supportare più formati)
- La frequenza di campionamento e il numero di canali
- Chiama
ProcessAudioDatadal tuo Runtime Viseme Generator con questi parametri man mano che i chunk audio diventano disponibili

Il Modello Realistico utilizza lo stesso flusso di lavoro di elaborazione audio del Modello Standard, ma con la variabile RealisticLipSyncGenerator invece di VisemeGenerator.

Il Modello con Umore utilizza lo stesso flusso di lavoro di elaborazione audio, ma con la variabile MoodMetaHumanLipSyncGenerator e capacità aggiuntive di configurazione dell'umore.

Nota: Quando si utilizzano sorgenti audio in streaming, assicurarsi di gestire appropriatamente i tempi di riproduzione audio per evitare una riproduzione distorta. Consultare la documentazione di Streaming Sound Wave per maggiori informazioni.
Suggerimenti sulle Prestazioni di Elaborazione
-
Dimensione del Blocco: Se si desidera elaborare i dati audio in blocchi più piccoli per una sincronizzazione labiale più reattiva, regolare il calcolo nella funzione
SetNumSamplesPerChunk. Ad esempio, dividendo la frequenza di campionamento per 150 (streaming ogni ~6,67 ms) invece di 100 (streaming ogni 10 ms) fornirà aggiornamenti della sincronizzazione labiale più frequenti. -
Gestione del Buffer: Il modello con umore elabora l'audio in frame di 320 campioni (20ms a 16kHz). Assicurarsi che la tempistica dell'input audio sia allineata a questo per prestazioni ottimali.
-
Ricreazione del Generatore: Per un funzionamento affidabile con i modelli realistici, ricreare il generatore ogni volta che si desidera alimentare nuovi dati audio dopo un periodo di inattività.
Prossimi Passi
Una volta configurata l'elaborazione audio, potresti voler:
- Informarsi sulle opzioni di configurazione per perfezionare il comportamento della sincronizzazione labiale
- Aggiungere animazione della risata per una maggiore espressività
- Combinare la sincronizzazione labiale con le animazioni facciali esistenti utilizzando le tecniche di stratificazione descritte nella guida di configurazione